GooseClip Logo
Read the Docs

GooseCode Logo

Writing code is easy, reading it is hard.

iPadOSmacOSmacOS (DMG)
Cursor Extension

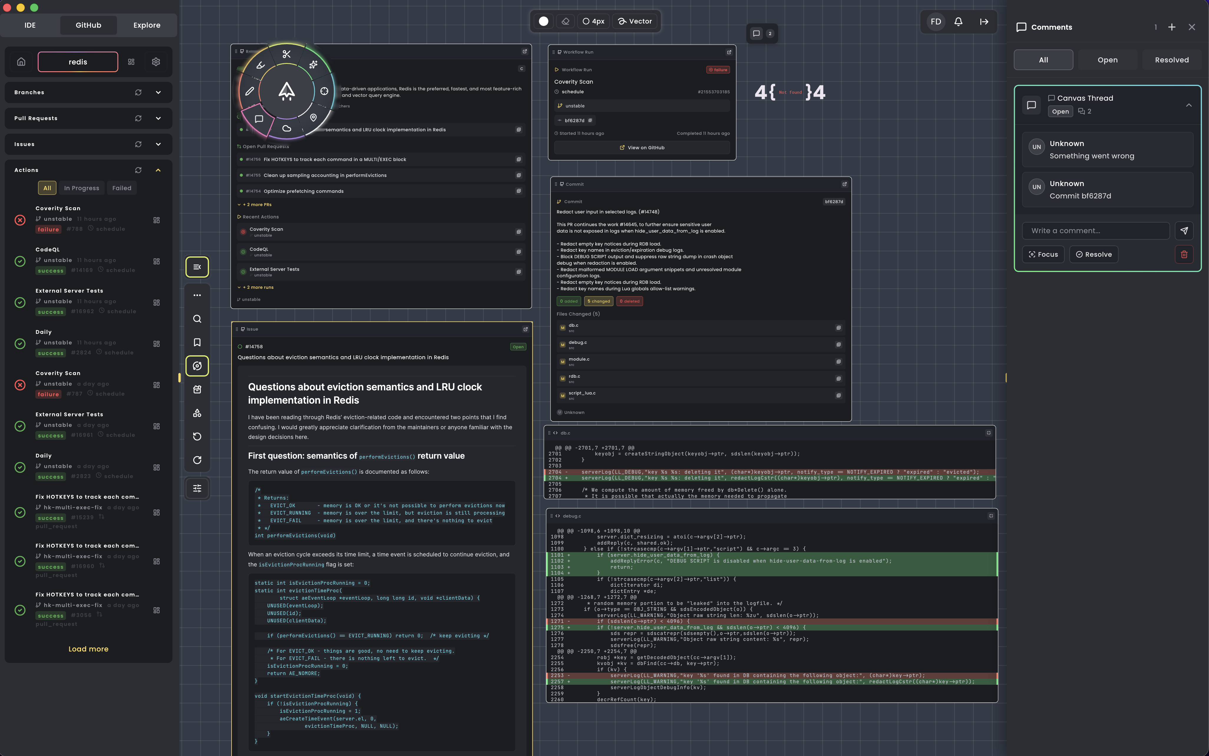
Your Code on a Canvas

Visualize your codebase on a canvas. Create notes, diagrams, and connect disparate parts of your codebase to better communicate complex ideas.
GooseCode Canvas Screenshot
GooseCode IDE Integration Screenshot

IDE Integration

Seamlessly connect GooseCode with VS Code and Cursor. Generate flows, add snippets, and visualize your code's architecture without leaving your editor.

New Age of Coding

GooseCode was born out of the changing landscape of software development, with a goal to be a companion to advancing code generation tools.
GooseCode New Age of Coding Screenshot